Sosyal Medya Programları

Özel olarak hazırlanmış, sosyal medya programlarımız ile hesaplarınızı profesyonel yönetin.

FMS 1.0
FMS 1.0
FMS Telegram Yönetim 1 AY
MessageGram 1.4
MessageGram 1.4
MessageGram 1.4 ile grubunuzu/kanalınızı büyütün! En profesyonel araçlarla Telegram'ın en iyi yazılımı sizin olsun!
MessageGram 1.4
MessageGram 1.4
MessageGram 1.4 ile grubunuzu/kanalınızı büyütün! En profesyonel araçlarla Telegram'ın en iyi yazılımı sizin olsun!
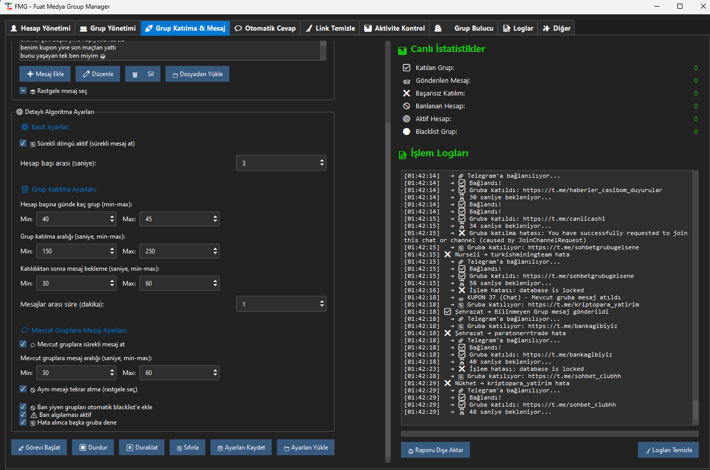
FMG 1.0
FMG 1.0
FMS Telegram GRUP YÖNETİM SINIRSIZ
MessageGram 1.4
MessageGram 1.4
MessageGram 1.4 ile grubunuzu/kanalınızı büyütün! En profesyonel araçlarla Telegram'ın en iyi yazılımı sizin olsun!
Hemen Yazın